Un lugar abierto a todos, dedicado a la reflexión humilde
miércoles, 29 de junio de 2011
PC3_A _y_B
PC3_parte A:
Pc3_parte B:
viernes, 3 de junio de 2011
Campeonato(Sql, MySql,Oracle y PostgreSql)
Base de datos Campeonato:
Diagrama:
Tablas:
Sql:
Create:
Insert:
MySql:
Create:
Insert:
Oracle:
Create:
Insert:
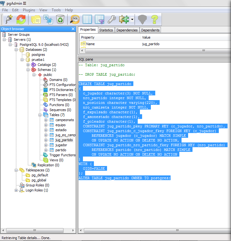
PostgreSql:
Insert:
jueves, 2 de junio de 2011
Ajedrez(Sql,MySql,Oracle y PosgreSql)
Base de datos Ajedrez:
Sql Server Diagrama:
Tablas:
Código generado en Sql:
Create:
Insert:
MySql:
Create:
Insert:
Oracle:
Create:
Insert:
PosgreSql:
Insert:
N°1:
N°2:
N°3:
N°4:
N°5:
N°6:
N°7:
N°8:
N°9:
N°10:
N°11:
N°12:
Entradas más recientes
Entradas antiguas
Inicio
Suscribirse a:
Comentarios (Atom)